Table des matières
SOLIDWORKS Électrique 2D propose un ensemble de styles de câblage de base servant de point de départ. Cependant, comme pour tout point de départ, il est possible d'aller beaucoup plus loin. Pour ce faire, il faudra personnaliser un style existant ou en créer un nouveau à l'aide de l'outil de gestion des câblages. Cet outil centralise toutes les informations relatives aux styles de câblage du projet. Nous allons explorer différentes options pour créer des numéros de câblage personnalisés.
Pour accéder à l'interface de gestion des câbles, sélectionnez Style filaire option dans le projet Configuration Déroulez le ruban. Il s'agit de l'interface principale.

Il est également possible d'y accéder lors de l'ajout d'un ou plusieurs nouveaux fils, ou lors du remplacement d'un fil existant dans un schéma.

Lors du tracé d'un ou de plusieurs fils, l'accès à l'interface de gestion des styles de fils se fait par sélecteur de style de filUtilisez le bouton représentant des points de suspension à côté du nom du fil, puis sélectionnez le Direction... bouton.

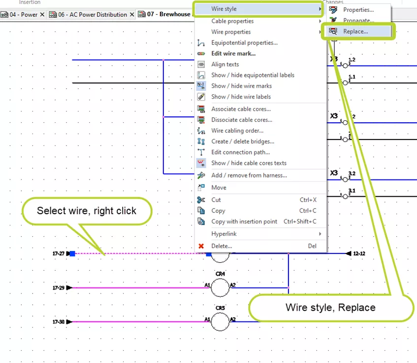
L'interface de gestion des câbles est également accessible via le Remplacer Option de style de câblage dans la section Style de câblage du menu contextuel.

Sélectionnez la portée du remplacement et cliquez sur la coche verte.

Cliquez sur Direction... bouton dans la boîte de dialogue de sélection (cela ouvrira également une interface complète de gestion des câbles).


Que vous souhaitiez personnaliser un style de câblage existant ou en créer un nouveau, le choix vous appartient.
Pour utiliser un nouveau style de câble, utilisez soit le Ajouter un nouveau processus ou copier-coller un existant.
Vous pouvez ajouter un style de fil à un groupe de numérotation, un style de fil multiple ou un style de fil unique.
Vous pouvez ajouter un style de câblage multiple à un groupe de numérotation ou à un style de câblage multiple.
Dans l'interface de gestion des câbles, utilisez le copier-coller pour créer un nouveau style de câble. Repérez le câble à copier et utilisez le menu contextuel (clic droit) ou le bouton de la barre d'outils.

Remarque: Il y a une certaine nuance à apporter quant à l'endroit où vous collez le fichier.
Si vous collez au niveau supérieur, le nouveau câble apparaîtra dans l'arborescence comme un nouveau groupe de numérotation.

Si vous collez un élément dans un groupe existant, le câble sera ajouté au groupe.

Si vous collez du texte dans un fil existant, un type de fil multiple est créé.

Si vous collez un élément dans un type de fil multiple existant, le fil est ajouté à ce type.

Maintenant que nous avons créé un nouveau style de câblage, nous pouvons le personnaliser selon nos besoins.
La section « Propriétés de base » contient la plupart des informations relatives aux fils. La section « Formules » explique comment les fils sont numérotés.
Sélectionnez un style de câblage et ouvrez sa boîte de dialogue des propriétés. Vous y trouverez les propriétés de base du style de câblage, regroupées en plusieurs sections.

| Nom | Nom du style de fil |
| Groupe de numérotation | Le groupe de numérotation auquel appartient le fil. |
| Conducteur | Le type de conducteur. Il peut s'agir d'un conducteur non électrique. |
| Couleur de la ligne | La couleur utilisée pour représenter visuellement le fil. Vous pouvez utiliser le sélecteur de couleurs pour choisir une autre couleur. |
| Type de ligne | Le style de ligne utilisé comme représentation visuelle du fil. |
| Largeur de ligne | La largeur de la ligne est utilisée comme représentation visuelle du fil. |
| Formule équipotentielle | La formule utilisée pour la numérotation équipotentielle. |
| Formule du fil | La formule utilisée pour la numérotation des fils. |
| Propager les données | Lorsqu'elle est sélectionnée, les données associées à ce style de câblage sont mises à jour automatiquement. |
Cette section porte sur les paramètres d'acheminement des câbles. Si vous associez une référence de câble, ces champs sont mis à jour automatiquement. Ces paramètres s'appliquent à tous les câbles de ce type représentés sur les schémas.
| Diamètre | Le diamètre du fil. |
| Section ou calibre | La coupe transversale du fil. |
| Norme de taille de fil | La norme utilisée dans le projet électrique. |
| Couleur du fil | La couleur réelle du fil. Vous pouvez utiliser le sélecteur de couleurs pour choisir une autre couleur. |
| facteur de rayon de courbure | La valeur du facteur de rayon de courbure, utilisée pour calculer le rayon de courbure. Cette valeur est habituellement fournie par le fabricant. |
| Rayon de courbure (Facteur de rayon de courbure x Diamètre) | La valeur est calculée automatiquement à l'aide du facteur de rayon de courbure et du diamètre. Vous pouvez modifier cette valeur. |
| masse linéaire | Permet de spécifier un poids linéaire, ou densité, pour les fils avec différentes unités telles que les grammes par mètre (g/m) afin de répartir le poids du fil sur toute sa longueur. Vous pouvez utiliser cette valeur pour calculer le centre de gravité d'un assemblage 3D. |
| Référence du câble | Permet d'associer le fil sélectionné à une référence d'un catalogue existant. |
| Tension | La tension nominale du câble. |
| Fréquence | La fréquence du fil. |
| Description | Permet de stocker une description du câble. Vous pouvez personnaliser ces champs. |
| Données de l'utilisateur | Permet de stocker des données personnelles sur le réseau. Vous pouvez personnaliser ces champs. |
| Données traduisibles | Permet de stocker des données utilisateur spécifiques que vous pouvez traduire. Vous pouvez personnaliser ces champs. |
Une caractéristique déterminante des styles de câblage réside dans les formules utilisées pour leur numérotation. Ces formules définissent le contenu et l'apparence des marques des fils.
Pour accéder aux formules équipotentielles ou aux formules de câblage, sélectionnez les boutons de l'éditeur de formules à droite de la formule souhaitée.

Selon la formule que vous modifiez, la boîte de dialogue de gestion des formules appropriée s'affichera.
Le gestion de la formule équipotentielle dialogue.

Le gestion de la formule de marquage des fils dialogue.

SOLIDWORKS Electrical utilise des variables qui envoient des informations provenant de la base de données (repères des composants, numéros de fils, etc.). Vous pouvez gérer ces renseignements à l'aide deGestion des formules, ce qui permet de le présenter selon vos besoins spécifiques. Par exemple :
Numéro de virement de la base de données :5
Cette valeur est stockée dans la variable COMMANDE_CÂBLE.
Si vous voulez présenter ces informations sur votre dessin comme 005 (affiché avec trois caractères), utilisez la formule suivante :STRZ(VAL(WIRE_ORDERNO), 3, 0)
SOLIDWORKS Electrical a plusieurs formules prédéfinies que nous vous recommandons d'utiliser. Toutefois, si vous devez créer votre propre formule, tenez compte des points suivants :
Si vous entrez une formule non valide, un message s'affiche au bas de la boîte de dialogue avec des informations sur l'erreur.
Dans la boîte de dialogue Gestion des formules, vous pouvez modifier les formules existantes ou en créer de nouvelles. Il s'agit du même outil que celui utilisé dans d'autres sections de SOLIDWORKS Electrical 2D.
Utilisez les quatre onglets suivants de la boîte de dialogue Gestion des formules pour vous aider à créer votre formule :

Formules préétablies
Groupe toutes les formules prédéfinies en fonction de l'élément auquel vous voulez les associer. Pour remplacer une formule existante, sélectionnez-la et cliquez sur Remplacer la formuleVous pouvez aussi modifier cette formule manuellement. Un message vous avertira si la formule est invalide.

Formules récentes
Affiche les formules que vous avez utilisées récemment. Pour remplacer la formule active, sélectionnez une formule existante et cliquez sur Remplacer la formule.

Variables et formules simples
Permet d'ajouter des variables et des formules simples à votre formule personnalisée.
Vous pouvez ajouter du texte, mais il doit être placé entre guillemets (« TEXTE »), et chaque texte et variable doit être séparé par le signe +Un message vous avertit lorsque la formule est invalide.

Fonctions
Liste toutes les fonctions et tous les opérateurs utilisables dans la formule. Des fonctions mathématiques, textuelles et diverses autres fonctions sont disponibles.
Cliquez sur une fonction, puis cliquez sur Ajouter une fonction ajouter la fonction à la formule.

Pour mieux évaluer votre formule avant de l'appliquer, utilisez la fonction calculatrice de l'outil de gestion des formules. Vous pouvez y entrer des exemples de valeurs pour les paramètres de la formule et visualiser le résultat.

Pour mettre à jour les informations de marquage des fils, utilisez le Numérotez les nouveaux fils ou Renuméroter les fils sélectionnez les options appropriées dans le ruban Processus.

Avec les informations ci-dessus, vous devriez être capable de créer votre propre style de câblage et votre propre numérotation personnalisés.
Quelques points à retenir.
Nous espérons que ce tutoriel sur la création de numéros de fil personnalisés vous sera utile. SOLIDWORKS Électrique Utile. Pour d'autres conseils et informations, consultez les articles ci-dessous. Consultez aussi Communauté GoEngineer, où vous pouvez créer des messages sur le forum, participer à des concours de design et répondre aux questions des autres SOLIDWORKSutilisateurs.
Note de la rédaction :Cet article a été initialement publié en septembre 2013 et a été mis à jour pour plus de précision et d'exhaustivité.
SOLIDWORKS Électrique 2026 - Nouveautés
Comprendre les petits indices des schémas électriques SOLIDWORKS
Schéma électrique SOLIDWORKS : Importation de pièces de fabricants locaux
Configuration des styles de dessin électrique SOLIDWORKS
À propos de Martin Adams
Martin Adams est ingénieur principal en support technique chez GoEngineer, où il soutient les produits SOLIDWORKS CAD et SOLIDWORKS Electrical. En plus d'une certification CSWE, il détient un baccalauréat en génie industriel et un diplôme d'associé en électricité. Avant de rejoindre GoEngineer en 2019, il a travaillé pendant près de vingt ans sur des instruments prototypes pour l'industrie automobile. Il a également servi comme électricien à bord de la Marine des États-Unis. Ses activités préférées sont la pêche et passer du temps autour d'un feu de camp avec des amis.
Recevez directement dans votre boîte courriel notre vaste gamme de ressources techniques.
Vous pouvez vous désabonner à tout moment.