When SOLIDWORKS Electrical is first installed, the Manufacturer Parts Library includes a collection of manufacturer parts inside the database. This is intended as a starting set of parts. Not every user will want all of these, and some will want more.
Often, there is a need to share manufacturer parts. You may want to have a common set of parts that are used in projects created or modified at other locations. To facilitate this, we can use the archive and unarchive tools in the Manufacturer Parts Library Manager.
The Manufacturer Parts Manager is the interface for maintaining the library of manufacturer parts used in the SOLIDWORKS Electrical environment.
To access the interface, open SOLIDWORKS Electrical, navigate to the Library tab, and select the Manufacturer part management button; this will launch the Manufacturer Parts Manager in a new window.

Before using the archive tools, you will need to use the Filters tab to display the parts you wish to archive; either all the parts from all manufacturers or a filtered subset.
Once you have a list, you are ready for the archive tool.
The archive tool contains two options:
Note: An archive is only usable in the version it was created in or a newer version; they are not backward compatible.
Archiving the content of the list is, as it sounds, an archive of the parts shown in the list. This will immediately launch the archive function to capture all the parts shown in the list.

This is where the Filter tab and input fields will be helpful in selecting the parts you want to archive.
Note: The archive list option does not include any dependent items (footprint, symbol, etc.).

Archiving through the wizard also includes an option to archive the entire list; if you have items selected, you can also opt to include only those.
There are also options for any dependent items you wish to include.

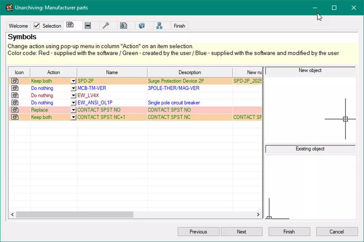
Unarchiving opens and extracts data from an archive file. This data is compared with existing data.
On the Selection tab, select the data to import.
The unpacking wizard compares the data to be unarchived to the existing data. You can then choose an action for each data type.
A default action type is suggested based on the following:
Stepping through each data type allows review and change of the default action for each element in the archive.


If you change an action, the row will change color to indicate that a change from the default action was made.

As the option name implies, this uses the default options as described above. There is no wizard interaction. The unarchive will complete the process without further interaction. If you are confident with the default selection actions or don’t care, this is the least complicated method.
With the above information, you should be able to create your own manufacturer part archive to share or add information from other users of SOLIDWORKS Electrical. Some things to remember:
Want to learn more about SOLIDWORKS Electrical? Check out the articles listed below. Additionally, join the GoEngineer Community to create forum posts, enter design contests, and answer questions from other SOLIDWORKS users.
Editor's Note: This article was originally published in July 2014 and has been updated for accuracy and comprehensiveness.
SOLIDWORKS Electrical Drawing Styles Setup
Replace Data within a SOLIDWORKS Electrical Project
SOLIDWORKS Electrical Custom Library Design Rule Check
SOLIDWORKS Electrical Schematic: Displaying Alpha Numeric Rows & Columns
Adding PLC Drawing Configurations to SOLIDWORKS Electrical Projects
Get our wide array of technical resources delivered right to your inbox.
Unsubscribe at any time.